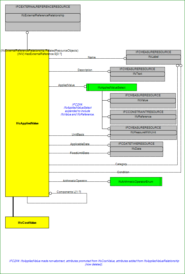
IfcCostResource (1/2)

Navigate Navigate Navigate Navigate Navigate Navigate Navigate Navigate Navigate Navigate Navigate