IfcTaskType

Natural language names
deAufgabe - Typ
enTask Type
frType de tâche
Change log
ItemSPFXMLChangeDescription
IFC2x3 to IFC4
    IfcTaskTypeADDED
Semantic definitions at the entity
Entity definition

An IfcTaskType defines a particular type of task that may be specified for use within a work control.

HISTORY  New entity in IFC4

An IfcTaskType provides for all forms of types of task that may be specified. It is a reference definition for a unit of work that may be broken down into (a sequence of) subtasks. Please note that a reference definition can not be part of a workflow definition, i.e. IfcTaskType instances define the most abstract level of a reference process without dependencies to other reference processes.

Usage of IfcTaskType defines the parameters for one or more occurrences of IfcTask. Parameters may be specified through property sets that may be enumerated in the IfcTaskTypeEnum data type or through explict attributes of IfcTaskType. Task occurrences (IfcTask entities) are linked to the task type through the IfcRelDefinesByType relationship.

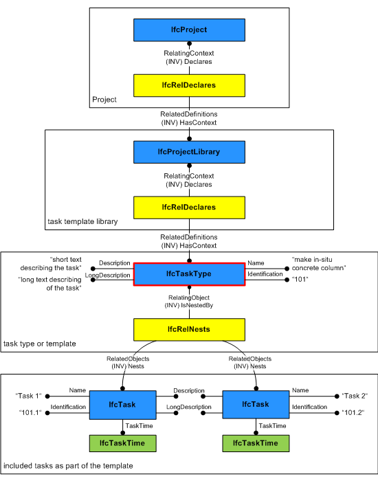
Figure 131 shows the definition of a task type that is part of a task template library. Please note that in this example the task type is further subdivided into tasks that define task times (for example, duration) and/or a task sequence.

task type instantiation diagram

Figure 131 — Task type relationships

Attribute definitions
#AttributeTypeCardinalityDescription C
10PredefinedTypeIfcTaskTypeEnum[1:1] Identifies the predefined types of a task type from which the type required may be set.X
11WorkMethodIfcLabel[0:1] The method of work used in carrying out a task.X
Formal Propositions
RuleDescription
CorrectPredefinedTypeThe attribute ProcessType must be asserted when the value of PredefinedType is set to USERDEFINED.
Inherited definitions from supertypes
Entity inheritance IfcTypeProcess IfcTypeObject IfcObjectDefinition IfcRoot
Attribute inheritance
#AttributeTypeCardinalityDescriptionC
IfcRoot
1GlobalIdIfcGloballyUniqueId[1:1] Assignment of a globally unique identifier within the entire software world. X
2OwnerHistoryIfcOwnerHistory[0:1] Assignment of the information about the current ownership of that object, including owning actor, application, local identification and information captured about the recent changes of the object,
NOTE  only the last modification in stored - either as addition, deletion or modification.
X
3NameIfcLabel[0:1] Optional name for use by the participating software systems or users. For some subtypes of IfcRoot the insertion of the Name attribute may be required. This would be enforced by a where rule. X
4DescriptionIfcText[0:1] Optional description, provided for exchanging informative comments.X
IfcObjectDefinition
HasAssignmentsIfcRelAssigns
@RelatedObjects
S[0:?]Reference to the relationship objects, that assign (by an association relationship) other subtypes of IfcObject to this object instance. Examples are the association to products, processes, controls, resources or groups.X
NestsIfcRelNests
@RelatedObjects
S[0:1]References to the decomposition relationship being a nesting. It determines that this object definition is a part within an ordered whole/part decomposition relationship. An object occurrence or type can only be part of a single decomposition (to allow hierarchical strutures only). X
IsNestedByIfcRelNests
@RelatingObject
S[0:?]References to the decomposition relationship being a nesting. It determines that this object definition is the whole within an ordered whole/part decomposition relationship. An object or object type can be nested by several other objects (occurrences or types). X
HasContextIfcRelDeclares
@RelatedDefinitions
S[0:1]References to the context providing context information such as project unit or representation context. It should only be asserted for the uppermost non-spatial object. X
IsDecomposedByIfcRelAggregates
@RelatingObject
S[0:?]References to the decomposition relationship being an aggregation. It determines that this object definition is whole within an unordered whole/part decomposition relationship. An object definitions can be aggregated by several other objects (occurrences or parts). X
DecomposesIfcRelAggregates
@RelatedObjects
S[0:1]References to the decomposition relationship being an aggregation. It determines that this object definition is a part within an unordered whole/part decomposition relationship. An object definitions can only be part of a single decomposition (to allow hierarchical strutures only). X
HasAssociationsIfcRelAssociates
@RelatedObjects
S[0:?]Reference to the relationship objects, that associates external references or other resource definitions to the object.. Examples are the association to library, documentation or classification.X
IfcTypeObject
5ApplicableOccurrenceIfcIdentifier[0:1] The attribute optionally defines the data type of the occurrence object, to which the assigned type object can relate. If not present, no instruction is given to which occurrence object the type object is applicable. The following conventions are used:
  • The IFC entity name of the applicable occurrence using the IFC naming convention, CamelCase with IFC prefix
  • It can be optionally followed by the predefined type after the separator "/" (forward slash), using uppercase
  • If one type object is applicable to many occurrence objects, then those occurrence object names should be separate by comma "," forming a comma separated string.
EXAMPLE Refering to a furniture as applicable occurrence entity would be expressed as 'IfcFurnishingElement', refering to a brace as applicable entity would be expressed as 'IfcMember/BRACE', refering to a wall and wall standard case would be expressed as 'IfcWall, IfcWallStandardCase'.
X
6HasPropertySetsIfcPropertySetDefinitionS[1:?] Set list of unique property sets, that are associated with the object type and are common to all object occurrences referring to this object type. X
TypesIfcRelDefinesByType
@RelatingType
S[0:1]Reference to the relationship IfcRelDefinedByType and thus to those occurrence objects, which are defined by this type.X
IfcTypeProcess
7IdentificationIfcIdentifier[0:1] An identifying designation given to a process type.X
8LongDescriptionIfcText[0:1] An long description, or text, describing the activity in detail.
NOTE  The inherited SELF\IfcRoot.Description attribute is used as the short description.
X
9ProcessTypeIfcLabel[0:1] The type denotes a particular type that indicates the process further. The use has to be established at the level of instantiable subtypes. In particular it holds the user defined type, if the enumeration of the attribute 'PredefinedType' is set to USERDEFINED. X
OperatesOnIfcRelAssignsToProcess
@RelatingProcess
S[0:?]Set of relationships to other objects, e.g. products, processes, controls, resources or actors that are operated on by the process type. X
IfcTaskType
10PredefinedTypeIfcTaskTypeEnum[1:1] Identifies the predefined types of a task type from which the type required may be set.X
11WorkMethodIfcLabel[0:1] The method of work used in carrying out a task.X
Definitions applying to Common Use Definitions

 Instance diagram


Concept usage

Object Nesting

The Object Nesting concept applies to this entity.

IfcTaskType may nest other IfcTaskType or IfcTask entities using the IfcRelNests relationship. Such nesting indicates decomposed level of detail. Nesting of IfcTask entities is used if a task type shall be detailed by a sequence of tasks or if there is a need to include additional time information such as the duration of subtasks. Please note that IfcTask entities being contained within an IfcTaskType are linked with their task occurrences via IfcRelDefinesByObject relationships. It is also possible to define a task type for these IfcTask entities via IfcRelDefinesByType relationships. For further information please see the documentation of IfcRelDefinesByObject.



Concept inheritance

#ConceptModel View
IfcRoot
Software IdentityCommon Use Definitions
Revision ControlCommon Use Definitions
IfcTaskType
Object NestingCommon Use Definitions
Formal representations
XSD Specification
 <xs:element name="IfcTaskType" type="ifc:IfcTaskType" substitutionGroup="ifc:IfcTypeProcess" nillable="true"/>
 <xs:complexType name="IfcTaskType">
  <xs:complexContent>
   <xs:extension base="ifc:IfcTypeProcess">
    <xs:attribute name="PredefinedType" type="ifc:IfcTaskTypeEnum" use="optional"/>
    <xs:attribute name="WorkMethod" type="ifc:IfcLabel" use="optional"/>
   </xs:extension>
  </xs:complexContent>
 </xs:complexType>
EXPRESS Specification
ENTITY IfcTaskType
 SUBTYPE OF (IfcTypeProcess);
  PredefinedType : IfcTaskTypeEnum;
  WorkMethod : OPTIONAL IfcLabel;
 WHERE
  CorrectPredefinedType : (PredefinedType <> IfcTaskTypeEnum.USERDEFINED) OR ((PredefinedType = IfcTaskTypeEnum.USERDEFINED) AND EXISTS(SELF\IfcTypeProcess.ProcessType)) ;
END_ENTITY;

Link to EXPRESS-G diagram EXPRESS-G diagram

Link to this page  Link to this page